The web security challenge was vulnerable to race condition.
The following was the given website.

The following were the user details with IDs and funds.

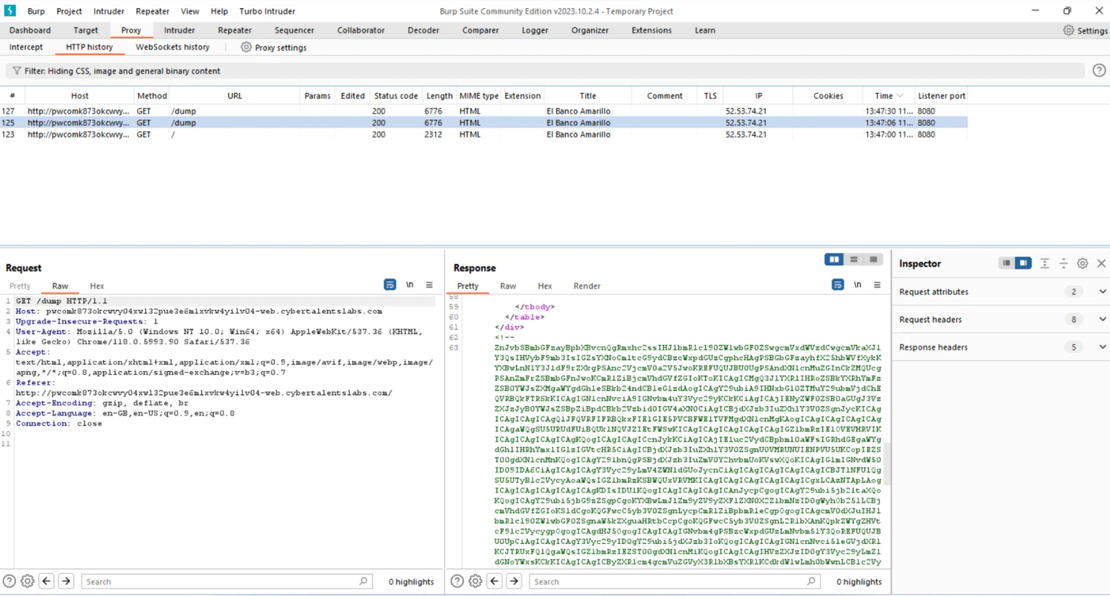
the /dump path has a comment, which reveals the source code.

The following part of the code was vulnerable to Race Condition. A race window exists in the if condition. We can send multiple request parallelly, it will bypass the if condition before the deduction of funds.

The flag can only be obtained by making the funds more than 405. Which by default are 405 and there is no other way to increase the funds.

i sent a request to /transfer endpoint.

I captured the request on burp, and grouped afew requests with same parameter values.

I sent all the requests in parallel.

I did it a few times untill it works. The following is the result after a few tries. Where made the value more than 405.

I bought flag with user id=2.

It gives me the flag as shown below.

The full source code:
from flask import Flask, render_template, request, redirect, url_for, flash
import sqlite3
app = Flask(__name__)
app.secret_key = 'secretkey'
DATABASE = 'users.db'
FLAG = 'fake flag'
def create_db():
# Create the database tables if they don't exist
conn = sqlite3.connect(DATABASE)
cursor = conn.cursor()
# Create the 'users' table if it doesn't exist
cursor.execute('''
CREATE TABLE IF NOT EXISTS users (
id INTEGER PRIMARY KEY,
funds INTEGER
)
''')
# Insert initial data if the table is empty
cursor.execute('SELECT COUNT(*) FROM users')
count = cursor.fetchone()[0]
if count == 0:
cursor.execute('''
INSERT INTO users (id, funds) VALUES
(1, 350),
(2, 55)
''')
conn.commit()
conn.close()
app.before_request_funcs = [(None, create_db())]
@app.route('/')
def index():
return render_template('index.html')
@app.route('/dump')
def dump_users():
try:
conn = sqlite3.connect(DATABASE)
cursor = conn.cursor()
cursor.execute("SELECT id, funds FROM users")
users = cursor.fetchall()
return render_template('dump.html', users=users)
except sqlite3.Error as e:
flash('Error: ' + str(e), 'error')
finally:
conn.close()
return redirect(url_for('index'))
@app.route('/reset')
def reset_funds():
try:
conn = sqlite3.connect(DATABASE)
cursor = conn.cursor()
cursor.execute("UPDATE users SET funds = 350 WHERE id = 1")
cursor.execute("UPDATE users SET funds = 55 WHERE id = 2")
conn.commit()
flash('Funds updated!', 'success')
except sqlite3.Error as e:
flash('Error: ' + str(e), 'error')
finally:
conn.close()
return redirect(url_for('index'))
@app.route('/buy_flag', methods=['POST'])
def buy_flag():
user_id = request.form.get('user_id')
try:
conn = sqlite3.connect(DATABASE)
cursor = conn.cursor()
cursor.execute("SELECT funds FROM users WHERE id = ?", (user_id,))
funds = cursor.fetchone()[0]
if funds > 405:
return FLAG
else:
flash('Insufficient funds!', 'error')
except sqlite3.Error as e:
flash('Error: ' + str(e), 'error')
finally:
conn.close()
return redirect(url_for('index'))
@app.route('/transfer')
def transfer_funds():
to_user_id = request.args.get('to_user_id')
from_user_id = request.args.get('from_user_id')
amount = request.args.get('amount')
try:
conn = sqlite3.connect(DATABASE)
cursor = conn.cursor()
cursor.execute("SELECT funds FROM users WHERE id = ?", (from_user_id,))
from_user_funds = cursor.fetchone()[0]
if (
to_user_id != from_user_id
and 0 < int(amount) <= 247
and from_user_funds >= int(amount)
):
cursor.execute("UPDATE users SET funds = funds - ? WHERE id = ?", (amount, from_user_id))
cursor.execute("UPDATE users SET funds = funds + ? WHERE id = ?", (amount, to_user_id))
conn.commit()
flash('Funds transferred!', 'success')
else:
flash('Invalid transfer request!', 'error')
except sqlite3.Error as e:
flash('Error: ' + str(e), 'error')
finally:
conn.close()
return redirect(url_for('index'))
if __name__ == '__main__':
app.run(host='0.0.0.0')
Enjoy :)